Community Tip - Visit the PTCooler (the community lounge) to get to know your fellow community members and check out some of Dale's Friday Humor posts! X
Version: Windchill 11.2
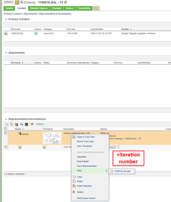
Use Case: Hello, I am looking to see if its possible to add the iteration number in the file stored in the representation;. We downloads the PDFs and steps files thru so it would be helpful to have the iteration also showing to reduce the chances of mixing up.
Description:
Solved! Go to Solution.
I believe this is what you want.
I believe this is what you want.
