Community Tip - Did you get called away in the middle of writing a post? Don't worry you can find your unfinished post later in the Drafts section of your profile page. X
Version: Windchill 13.0
Use Case: Classification of multiple documents from Desktop Integration
Description:
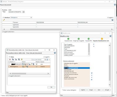
Hi everyone, do you know if with Desktop Integration, when you select multiple documents from local and drag them into Windchill, it is possible to assign the classification immediately in the interface? The same behavior that happens for the selection of the softype would be needed, which is rightly always the same for all documents dragged in that operation. At the moment it allows me to assign it only if I do it for one document at a time.
The attribute appears in the column selection but then you don't see it
ty,Matteo
Kinda sounds like this Idea ?
When you do your multiple document drag and drop, you ought to be able to select your documents and edit attributes in situ to populate your attribute in bulk.
