Community Tip - If community subscription notifications are filling up your inbox you can set up a daily digest and get all your notifications in a single email. X
I have two parts in an assembly, both of these were modeled up invidually with their own set of parameters which again drives dimmensions in the part
Can i somehow set OuterDiameter parameter in assembly to drive outerdiameter parameter in the two parts,(both parts have 50+ relations that is dependent of this diameter). Normally you would set d11:2 = outerdiameter and d11:4 = outerdiameter, but this does not work for me, because I do not have a 1:1 dimension of the outerdiameter, but this parameter drives other dimmension after some calculations. See screenshot below:
Hi,
select parameter name in Relations dialog box (in Parameter list), click right mouse button and use Insert to Relations command.
In my test P1P:0 text was added into relations editing area.
I created P1P:0=444 relation and it works.
MH
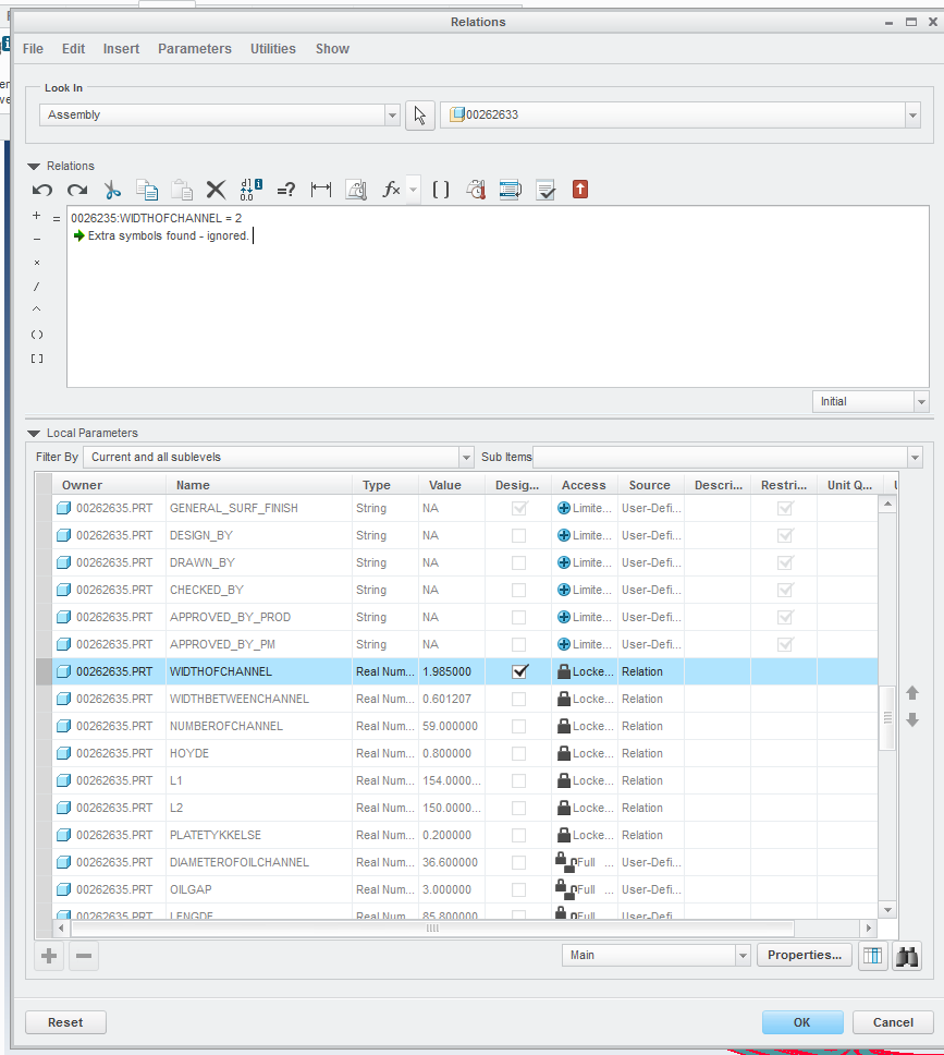
It helped , but somehow the parameter does not get updated in the part:
I don't know the logic in your relations works, so I just want to point out that:
- your expressions look correct, so they should work.
- maybe it takes several regenerations for the system to fully solve the assembly. That is not a good sign, but might be acceptable
- you might need to explore ways that the AREALMY parameter can be reset by some relation that exists in the part model and that is obscured by being inside a feature relation set, or in the "post-regeneration" relation set for the part (this is accessed by that drop-down in the lower right hand corner of the relation editing area)...
