Community Tip - Did you get an answer that solved your problem? Please mark it as an Accepted Solution so others with the same problem can find the answer easily. X
I am using Creo Parametric - Release 8.0 (connected) 8.0 8.0.0.0
Our config.pro has view_scale_format ratio_colon (1:1) which does not seem to be mapping across correctly
In Prepare>Drawing Options>Detail Options> view_scale_format is default to decimal* (1.000)
However, '&scale' displays a fraction (1/1)
Has anyone faced something similar to this? We can manually work around changing the view_scale_format manually every time, but would like this to happen from the config.pro file as expected.
Thanks in advance
Solved! Go to Solution.
Hello @MDoug
No. You cannot configure this at format level, because Details Options (access from >File >Prepare >Drawing Properties >Drawing Options >Change) does not even propose any entry labelled view_scale_format in the scope of formats objects (upon definition or redefinition), and this is expected (see attached snapshot).
As a setup for the future to get this automatically (without having to notify users each time), you have therefore no other choice (as far as I know) than configuring it in your Drawing Template Object (where template_drawing config option can later point to). And this Drawing Template can be preconfigured with the format (from *.frm file) you want.
Regards,
Serge
Hello @MDoug
view_scale_format is a DTL Option (in Drawings), not a valid config option. I tried to check one very old version of Pro/ENGINEER, and it was also not allowed (check attached snapshot), so not a regression for sure (but may be an intentional change of behavior if this was supposed to be handled by config.pro setting in pre-Wildfire 3.0 versions, not sure here ...).
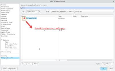
In your first snapshot, you show presence of this option withing config.pro in a text editor, but I suppose that if you access >File >Options >Configuration Editor and scroll down to this option, you will probably see something like this (please confirm):
Therefore, there is no other choice than driving this behavior from DTL settings (>File >Prepare >Drawing Properties >Drawing Options >Change), according to guidance documented in Detail Options section (near the end of the page) of Creo Parametric 8.0 Help Center.
Considering above, how to deal with this now?
Hope this clarifies the confusion for this setting when condering config.pro versus dtl settings, and provides enough guidance on how situation can be then handled for the future from now on.
Regards,
Serge
Hi Serge,
Thanks for your reply, the Configuration Editor does show as in your screenshot.
Is there a way of setting the view_scale_format in a template file (.frm) to our desired format? Otherwise we have sent out a reminder to change the scale format when starting a new drawing each time, which we were trying to automate when we ran into this disconnect.
Many thanks,
Martin
Hello @MDoug
No. You cannot configure this at format level, because Details Options (access from >File >Prepare >Drawing Properties >Drawing Options >Change) does not even propose any entry labelled view_scale_format in the scope of formats objects (upon definition or redefinition), and this is expected (see attached snapshot).
As a setup for the future to get this automatically (without having to notify users each time), you have therefore no other choice (as far as I know) than configuring it in your Drawing Template Object (where template_drawing config option can later point to). And this Drawing Template can be preconfigured with the format (from *.frm file) you want.
Regards,
Serge
