Community Tip - Did you get called away in the middle of writing a post? Don't worry you can find your unfinished post later in the Drafts section of your profile page. X
How do I edit sketch or access the main sketch in this part file? It seems like its solidified.
Solved! Go to Solution.
The red dots indicate models that are missing (not in session). These are parents to the RU-Z_shape.asm. There may be other models needed to access the sketches you are looking for.
This part includes copy geometry features from another model. You will need to get the parent objects (parts?) of the copy geometry features. If a sketch is available, then it will be in the parent models.
The features shown in the model tree with the name KG prefix are the copy geom features in your model.
If you right mouse button over KG_topbase or KG_button and what kind of feature is it? I can't tell by the icon.
When I right click and edit the definition, nothing displays on the graphics window.
Use the global reference viewer to find the path to the parent models for those copy geometry features. The full path should show the name of the parent models.
If you do not know how to use global reference viewer, start here:
About Reference Investigation (ptc.com)
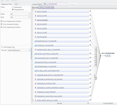
Example of GRV windows finding full path of a copy geometry feature:
I looked on to global reference viewer and this is what I noticed. My understanding is the one's with red dot is missing item? (correct me if I am wrong). Is this just a check to see what parts are missing? Or does this lead to edit the definition of the parts?
The red dots indicate models that are missing (not in session). These are parents to the RU-Z_shape.asm. There may be other models needed to access the sketches you are looking for.
Hi,
maybe following config.pro options enable Creo to retrieve missing models automatically.
RETRIEVE_DATA_SHARING_REF_PARTS yes
RETRIEVE_MERGE_REF_PARTS yes
