Symbol name in the drawing tree
Hi all,
In CREO 7.0.2.0 or in CREO 8.0.5.0, we want to see the symbol name in the drawing tree.
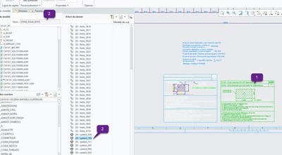
In the following pic, you can see:
1 - the Symbol
2 - the symbol name
3 - the drawing tree (Creo 8 version)

I think the symbol name is saved somewhere, and I think it should be possible to extract it in order to make it appear in the drawing tree. I thought it was possible to save the drawing tree as drwtreetool.txt, but I couldn't find the file.
Could you help me to find the txt file, and how to view the symbol name in the drawing tree?
Regards

