Community Tip - Learn all about the Community Ranking System, a fun gamification element of the PTC Community. X
My company is changing how we do manuals. We are currently making them in Adobe InDesign and we are looking to go to Arbortext DITA2.0 utilizing a bookmap and ditafiles/images stored in folders in Windchill.
But, I can never seem to get the images to work right in Arbortext.
The best that I can get is blue text that looks like a link, but not the actual image itself.
Our manuals have repeated use of safety icons, and hundreds of images.
Creating the manual outside of Windchill in a local environment works fine.
I assume it is something I am overlooking.
Thanks,
John
Solved! Go to Solution.
We found the issue.
When saving the images to Windchill, we followed what they did in the past (2016) when they tried this project originally. They had previously saved the images to windchill as a "New Document". So, WC was probably looking for this image to be a 'file', not an image.
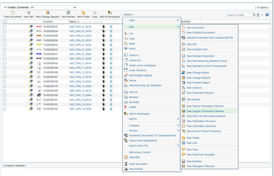
In the WC folder view, Under the Actions > New dropdown menu, we found New Graphic Information Element.
Selecting New Graphic Information Element, followed by Type > Dynamic Document in the popup window. This opens another popup window where the file can be searched for using Browse, or you can drag/drop the file from File Explorer, whichever is more convenient.
We entered a local description and name and selected the location by checking the bubble for Select Folder.
Clicking OK saves the image to the graphics folder.
Once saved, a look in the graphics folder shows it is there as a dynamic document image saved as a PLIXXXXXXXX number.
When inserting the image into Arbortext, it shows up in the preview and the link is listed as image href="x-wc://file=PLIXXXXXXXX.jpg".
Publishing it works like a charm.
John
Update: It must be a simple setting somewhere. When trying to insert images/graphics, Arbortext defaults to the C://PTC folder looking for the graphics and will not let me select the Windchill server as the source.
We found the issue.
When saving the images to Windchill, we followed what they did in the past (2016) when they tried this project originally. They had previously saved the images to windchill as a "New Document". So, WC was probably looking for this image to be a 'file', not an image.
In the WC folder view, Under the Actions > New dropdown menu, we found New Graphic Information Element.
Selecting New Graphic Information Element, followed by Type > Dynamic Document in the popup window. This opens another popup window where the file can be searched for using Browse, or you can drag/drop the file from File Explorer, whichever is more convenient.
We entered a local description and name and selected the location by checking the bubble for Select Folder.
Clicking OK saves the image to the graphics folder.
Once saved, a look in the graphics folder shows it is there as a dynamic document image saved as a PLIXXXXXXXX number.
When inserting the image into Arbortext, it shows up in the preview and the link is listed as image href="x-wc://file=PLIXXXXXXXX.jpg".
Publishing it works like a charm.
John
Thanks for the info John, Glad you figured it out.
Bryon
