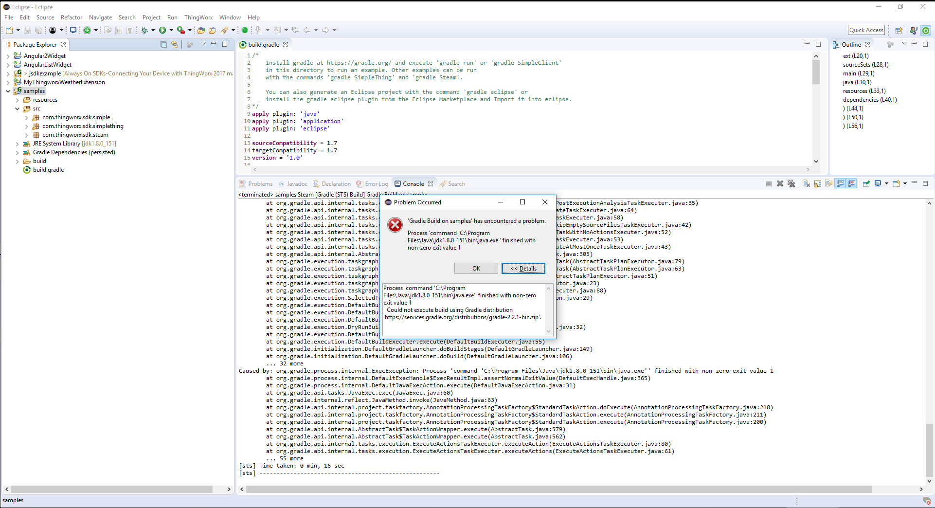
Could not execute build using Gradle distribution gradle-2.2.1-bin.zip
Hi,
I extracted Java SDK and installed Gradle and put its bin folder in PATH on Windows 10.
I they imported Gradle (STS) project and selected samples folder and did the build model and after that I could import the project.
I then right clicked on samples project and I then run Gradle task quick launcher and choose "Steam" task. When pressing enter I got this error:
Process 'command 'C:\Program Files\Java\jdk1.8.0_151\bin\java.exe'' finished with non-zero exit value 1
Could not execute build using Gradle distribution 'https://services.gradle.org/distributions/gradle-2.2.1-bin.zip'.
What is supposed to happen after I ran the task? I couldn't find any tutorials, articles on how to use Java SDK project (3 independent samples are bundled in SDK project).
My goal is to start debugging it.
Thank,
Rad



