Remember these components
Hi,
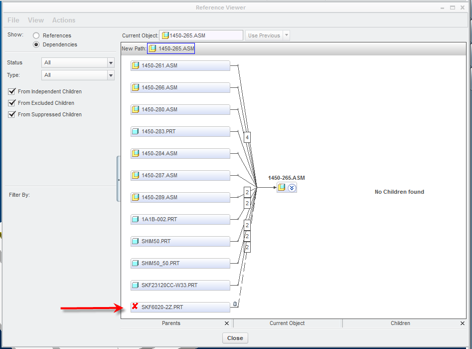
Got trouble. I made a concept on a welding fixture with dummy parts, meaning in my case very crude parts that are just a placeholder for the real thing. As I'm nearing actual production, nearly all have been replaced by viable pieces.
Unfortunately, it seems that some parts have been replaced with the "remember these components" box checked. Now when I want to check in my main asm, it wants to drag these parts along, with I really don't want.
Is there a way I can get rid of this dependency?

Thanks,
R
This thread is inactive and closed by the PTC Community Management Team. If you would like to provide a reply and re-open this thread, please notify the moderator and reference the thread. You may also use "Start a topic" button to ask a new question. Please be sure to include what version of the PTC product you are using so another community member knowledgeable about your version may be able to assist.


