Kepware not pushing properties to thingworx
Hi,
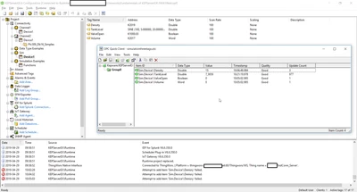
I have connected a KEPServerEX6 to ThingWorx and the isConnected property reads TRUE.
When I try to add properties to the Remotething from a remote binding, no properties are available.
I have blurred out some parts of serveradress and thing names due to company resctrictions.
Using ThingWorx composer 8.2.4 (no new composer available) and KepServerEX 6
Please see the attached pictures.
Kepserver simulation device:
Remote thing:
No remote properties:
Kepserver thingworx connectivty info




