Skip to main content
3-Newcomer
July 4, 2025
Solved

erreur lors de la conversion vers mathcad prime

  • July 4, 2025
  • 1 reply
  • 333 views

Bonjour, 

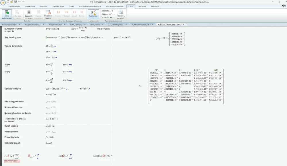
Je rencontre un probleme lors de la conversion de ce fichier, La matrice T existe bel et bien mais mathcad dis le contraireCapture.PNG

Best answer by Werner_E

Wie und in welcher Weise möchten Sie denn die Mathcad Datei 'konvertieren' ??

Anstelle eines Bildes sollten Sie die Datei selbst anhängen und auch angeben, welche Version von Prime Sie verwenden.

 

Der Fehler, der im Bild zu sehen ist, stammt aller Wahrscheinlichkeit daher, dass Ihre Matrix "T" nicht nur Zahlen und NaN's enthält, sondern auch Zeichenketten, Strings. Zumindest eine ist links oben in der Matrix zu sehen (-> "F").

Prime verweigert es natürlich, einen Text, einen String mit einer Zahl zu multiplizieren! Daher die Fehlermeldung.

Unabhängig davon würde sich auch die "max" Funktion an dem String stoßen und eine Fehlermeldung ausgeben. Schließlich läßt sich eine Zeichenkette nicht mit einer Zahl bezüglich der 'Größe" vergleichen.

Vielleicht sollten sie die erste Zeile der derzeitigen Matrix T auch noch übergehen, wenn Sie T mit "submatrix" definieren!? Oder Sie ersetzen den String durch ein NaN, also mit T[0,0:=NaN (sofern nicht noch weitere Strings in der Matrix enthalten sind).

 

1 reply

Werner_E25-Diamond IAnswer
25-Diamond I
July 4, 2025

Wie und in welcher Weise möchten Sie denn die Mathcad Datei 'konvertieren' ??

Anstelle eines Bildes sollten Sie die Datei selbst anhängen und auch angeben, welche Version von Prime Sie verwenden.

 

Der Fehler, der im Bild zu sehen ist, stammt aller Wahrscheinlichkeit daher, dass Ihre Matrix "T" nicht nur Zahlen und NaN's enthält, sondern auch Zeichenketten, Strings. Zumindest eine ist links oben in der Matrix zu sehen (-> "F").

Prime verweigert es natürlich, einen Text, einen String mit einer Zahl zu multiplizieren! Daher die Fehlermeldung.

Unabhängig davon würde sich auch die "max" Funktion an dem String stoßen und eine Fehlermeldung ausgeben. Schließlich läßt sich eine Zeichenkette nicht mit einer Zahl bezüglich der 'Größe" vergleichen.

Vielleicht sollten sie die erste Zeile der derzeitigen Matrix T auch noch übergehen, wenn Sie T mit "submatrix" definieren!? Oder Sie ersetzen den String durch ein NaN, also mit T[0,0:=NaN (sofern nicht noch weitere Strings in der Matrix enthalten sind).