10-Marble
October 22, 2024
Question
Assigning jobs to task manager
- October 22, 2024
- 2 replies
- 914 views
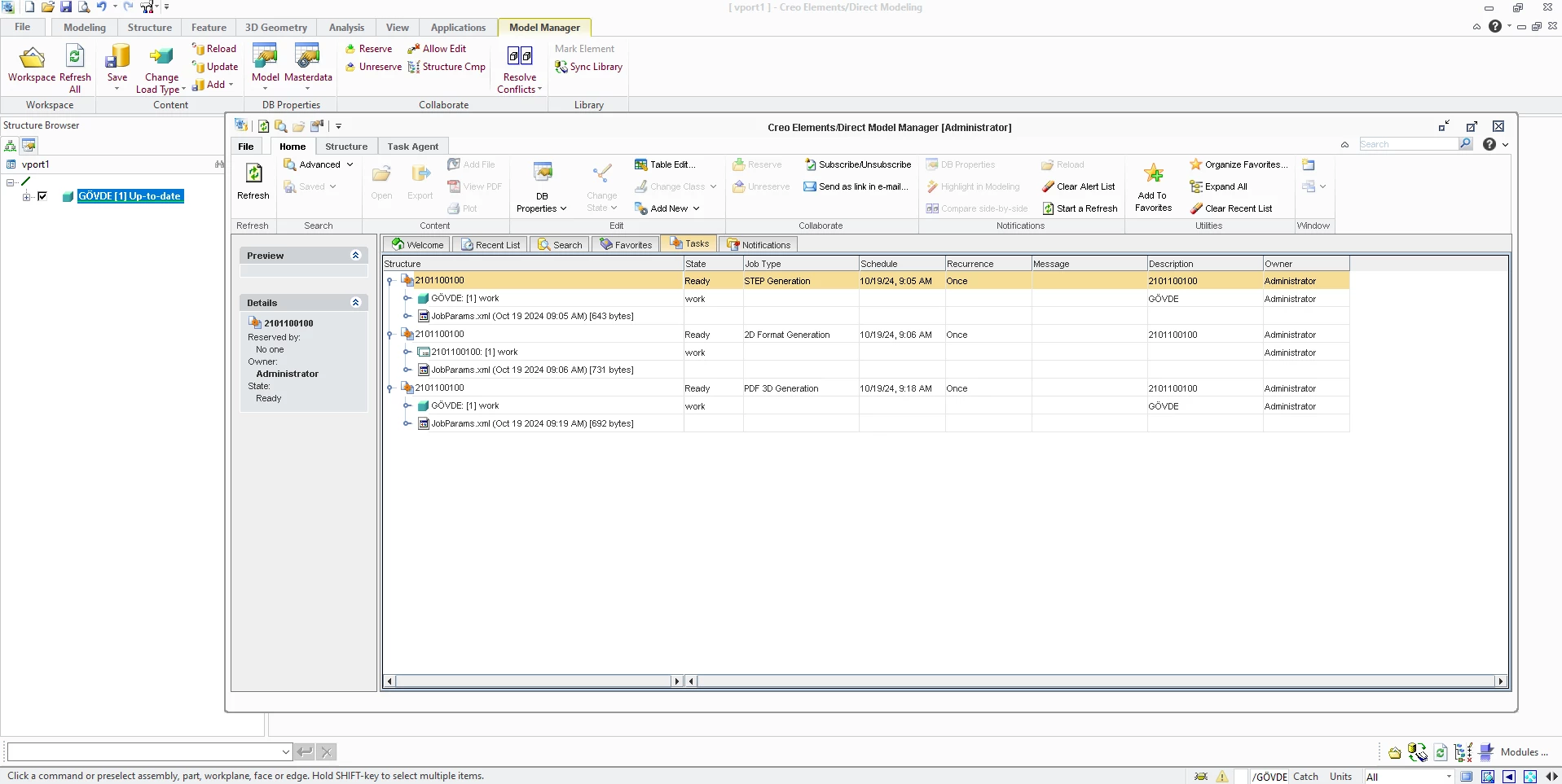
I have installed Task Manager on top of Model Manager, and everything seems to be working fine.
I am a beginner in this area.
I have assigned 3 tasks to the Task Manager, and I would like to know how I can see if these tasks have been completed.
For example, where might it have saved the step conversion job once it is completed?
Thanks.

