From screen shot it seems like you want to restart same workflow process i.e. set the state of POB to open so workflow will be trigger, in that case you can use set state robot to change state to Open (See screen shot)

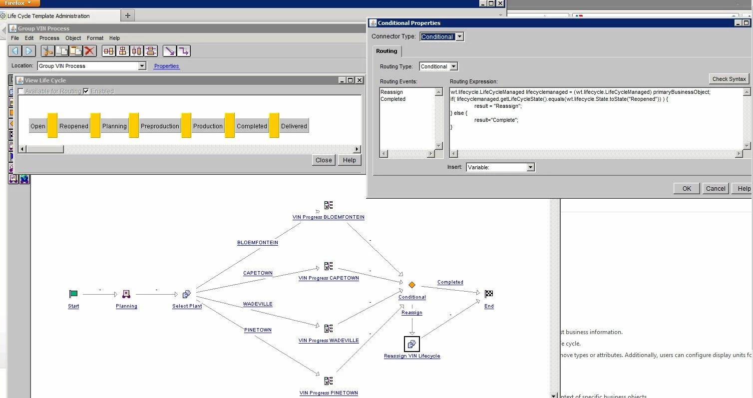
If you want to reassign any other lifecycle then you can add below line
- wt.lifecycle.LifeCycleHelper.service.reassign(primaryBusinessObject, LifeCycleHelper.service.getLifeCycleTemplateReference(" UR LIFECYCLE Name "));

You can read the documentation related to API from below file
[Windchill_Home]/codebase/wt/clients/library/api/wt/lifecycle/LifeCycleService.html
Below are few method for reassigning lifecycle
- 1. LifeCycleManaged reassign(LifeCycleManaged object, LifeCycleTemplateReference lctRef, WTContainerRef context) throws WTException, LifeCycleException
Parameters:
object - the LifeCycleManaged object that should be assigned to a new life cycle
lctRef - a reference to a LifeCycleTemplate, the LifeCycleTemplate that the object should be reassigned to
context - the container where the objects associated workflow processes will be created
- 2. LifeCycleManaged reassign(LifeCycleManaged object, LifeCycleTemplateReference lctRef, WTContainerRef context, String comments) throws WTException, LifeCycleException
Parameters:
object - the LifeCycleManaged object that should be assigned to a new life cycle
lctRef - a reference to a LifeCycleTemplate, the LifeCycleTemplate that the object should be reassigned to
context - the container where the objects associated workflow processes will be created
comments - Notes or comments for the lifecycle operation. Can be null.
- 3. LifeCycleManaged reassign(LifeCycleManaged object, LifeCycleTemplateReference lctRef) throws WTException, LifeCycleException
Parameters:
object - the LifeCycleManaged object that should be assigned to a new life cycle
lctRef - a reference to a LifeCycleTemplate, the LifeCycleTemplate that the object should be reassigned to
- 4. reassign(WTList list, wt.lifecycle.LifeCycleTemplateReference lctRef, WTContainerRef context, State state)
Parameters:
list - the WTList of LifeCycleManaged objects that should be assigned to a new life cycle
lctRef - a reference to a LifeCycleTemplate, the LifeCycleTemplate that the object should be reassigned to
context - The container which the object resides in.
state - The state the objects in the lifecycle should be assigned when reassigned to the lifecycle.
Also make sure that end flag will have only one input otherwise workflow process will keep running ( See screenshot ).
Hope this helps !!!
Thanks,
Shreyas