Question
Font size
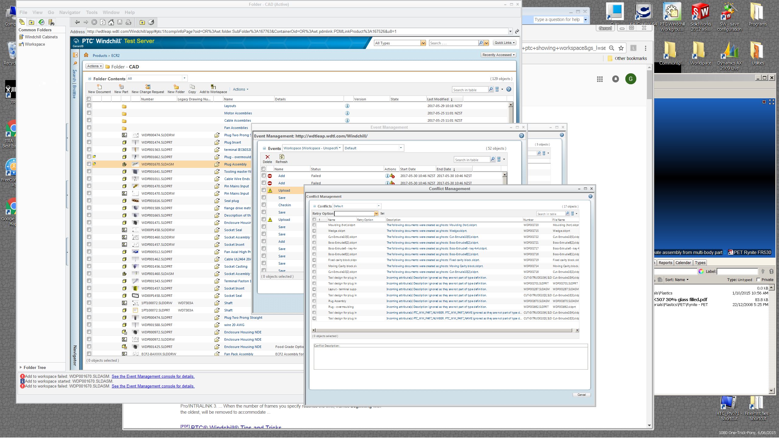
Using Windchill, every window I open in sequence of a previous one has reduced font size, getting so small it becomes unworkable.
Where can I find the setting to keep the font size the same? See screengrabs below.


Using Windchill, every window I open in sequence of a previous one has reduced font size, getting so small it becomes unworkable.
Where can I find the setting to keep the font size the same? See screengrabs below.


Enter your E-mail address. We'll send you an e-mail with instructions to reset your password.