Question
Remove types from add or find affected objects window


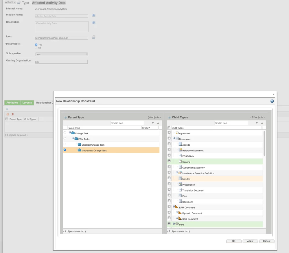
I want users to see or pick only part and document, and hide/disable all other types. Is it possible to customize this type picker


I want users to see or pick only part and document, and hide/disable all other types. Is it possible to customize this type picker
Enter your E-mail address. We'll send you an e-mail with instructions to reset your password.