16-Pearl
August 6, 2020
Solved
Export STL
- August 6, 2020
- 2 replies
- 16262 views
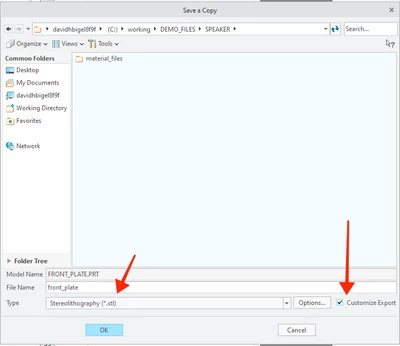
Hi everyone,
I disturb you for a problem I have in generating the ".stl" files (in binary format), starting from a ".prt".
For some files there are no problems, for others the attached message appears.
I have to export the models to ".stl" to use them on a simulation program that we have to test.
I kindly ask you if there is any way (e.g. values to be set) to solve the problem, because I have no experience with ".stl" files.
Thank you,
Matteo



