'&scale' not following 'view_scale_format' from 'config.pro'
I am using Creo Parametric - Release 8.0 (connected) 8.0 8.0.0.0
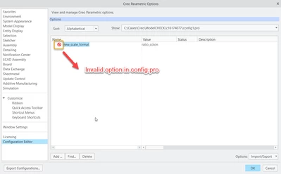
Our config.pro has view_scale_format ratio_colon (1:1) which does not seem to be mapping across correctly
In Prepare>Drawing Options>Detail Options> view_scale_format is default to decimal* (1.000)
However, '&scale' displays a fraction (1/1)
Has anyone faced something similar to this? We can manually work around changing the view_scale_format manually every time, but would like this to happen from the config.pro file as expected.
Thanks in advance

