How to work with ordinal and categorical data in ThingWorx Analytics ?
- March 28, 2018
- 3 replies
- 29333 views
Datasets with ordinal or categorical goal cannot currently be used in ThingWorx Analytics Builder.
However this is only a UI limitation, ThingWorx Analytics Server can handle those data.
It does simply require to use the services from the AnalyticsServer-Training and AnalyticsServer-Prediction things to perform the operations.
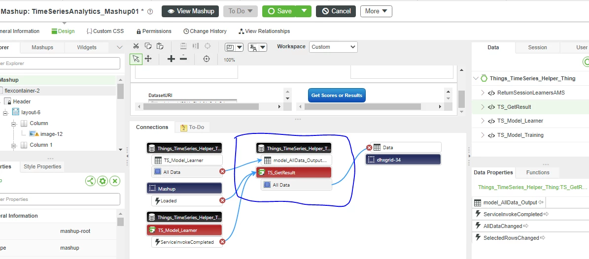
This can be done using a mashup or via Rest API call (see https://www.ptc.com/en/support/article?n=CS271485 ) .
The below video expands on the mashup solution.
Attached are also the entities used during the video and a sample dataset with ordinal goal.
Update for ThingWorx 9.0
The API has changed in 9.0, use the entities Entities-90-3Jun2020.xml for release 9.0

