I cannot able to access tags in Quick client window
Hello everyone,
currently I'm exploring the uses of kepware server ex.Kepware I'm using is "KepserverEx V6.13 "(trial).
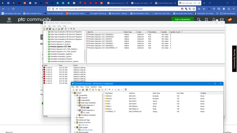
My problem is i cannot able to access my tags in Quickclient window, its completely empty(yesterday things were showing perfectly). I'm attaching the screenshot here.
However, if i try to add tags manually, it still doesn't work. Tags do appear but 'cross' sign inside it.
I don't know whats the problem here. Is it kepware(trial) version I'm using or something else. Guide me.
Thanks in advance...

