OPC Kewpare V5.8 OPC-UA Issues
- February 4, 2026
- 1 reply
- 130 views
I've to do a migration from KEPServerEX 5.8 to KEPServerEX 7, step by step, using a BRIDGE KEPServerEX 7 solution, that initially it is connected in OPC-UA to all OLD channel/device/tags of KEPServerEX 5.8.
Then in a new Server with KEPServerEX 7 we migrate step by step each original channel, then connecting the BRIDGE to the new one migrated.
Finally we will have the BRIDGE only linked in UA Client to the new KEPServerEX 7 migrated, and no more to the old one KEPServerEX 5.8.
Now we are testing this migration scenario creating in Kepware 7 BRIDGE an OPC-UA Channel to Kepware 5.8 OLD, but we have some issue when the remote Channel in Kepware 5.8 is it self an OPC-UA driver.
In some cases, the tags seems to be unknown and in bad quality, why ?
The issue happen also if I try to read the remote TAGs via UAExpert tool
To understand/replicate the issue I have done also another example locally, in order to exclude network and OPC-UA configuration, both in Kepware 5.8 and in Kepware 7, explained below:
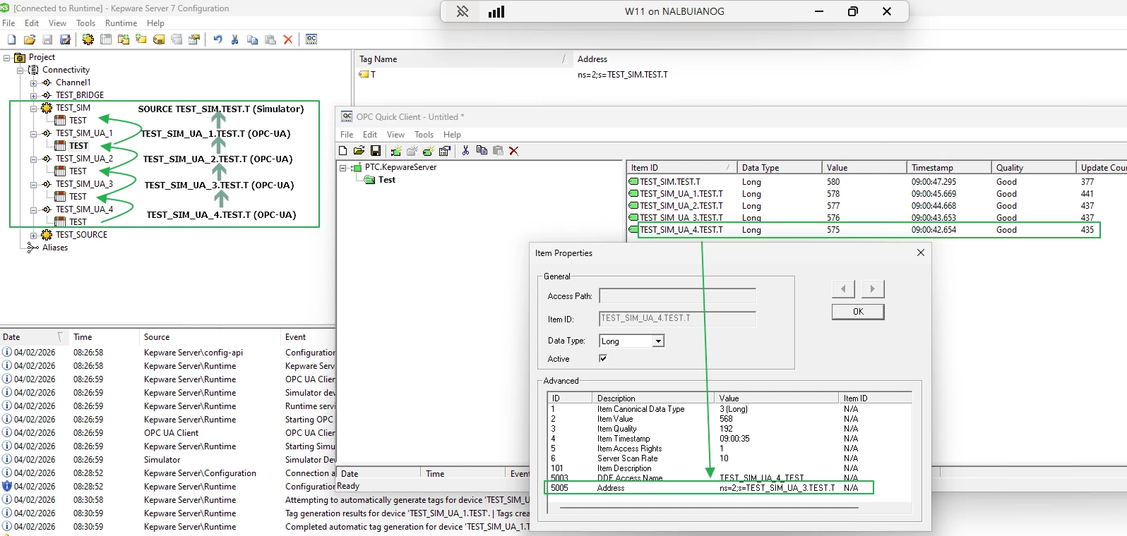
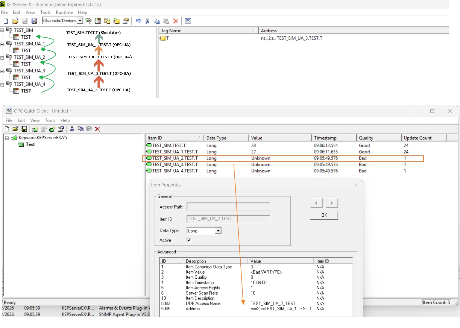
1) I created a Simulator channel/device/tag "TEST_SIM.TEST.T" with a RAMP T tag, just to simulate some values.
2) I created a first OPC-UA channel "TEST_SIM_UA_1.TEST.T" that connects to itself by retrieving TEST_SIM.TEST.T.
3) I created a second OPC-UA channel "TEST_SIM_UA_2.TEST.T" that connects to itself by retrieving TEST_SIM_UA_1.TEST.T.
4) I created a third OPC-UA channel "TEST_SIM_UA_3.TEST.T" that connects to itself by retrieving TEST_SIM_UA_2.TEST.T.
5) I created a fourth OPC-UA channel "TEST_SIM_UA_4.TEST.T" that connects to itself by retrieving TEST_SIM_UA_3.TEST.T.
Results:
A) Kepware 5.8 with the Kepware quick client, I see "unknown" already from the second OPC UA channel "TEST_SIM_UA_2.TEST.T", but in an unpredictable manner; sometimes it works, sometimes it doesn't, and the next OPC-UA Channel never work (all unknown).
B) Kepware 7 with the Kepware quick client always shows all the tags as good quality.
It therefore seems to be more of an intrinsic limitation of Kepware 5.8, regardless of the spaces, but rather the number of OPC-UA hops.
Exists some workaround to be used in order to create correctly an OPC-UA driver to all remote channel of Kepware 5.8 via OPC-UA?
NOTE: the OPC-UA configuration used is anonymous and without username and password
Many thanks.
Regards
Giuseppe

