creo 5 diplay issues
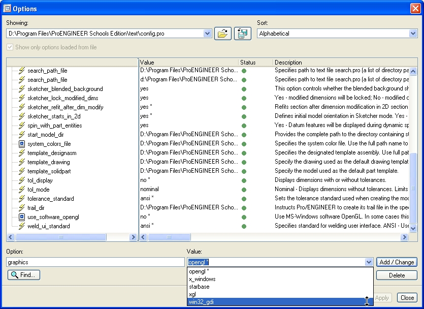
I have a weird problem running creo 5. It doesn't happen all the time, in fact I couldn't get it to happen for my teacher.When I am in sketch modeand I start to scketch, the screen shows everything i done at the same timeit is really weird.I can't figure out how to make this stop. I.ve deleted and reloaded creo 5 many times and it always happens againi can't use the program as is and I don't have the time to find a machin to complete my assignments. please help.if i move the middle button on the mouse it will go to a proper looking screenbut when I move the mouse to draw it goes back to a funky screen and I can't tell where i am drawing in the mess here is what the screen looks like

