Question
PTC Modeler 10.1 is now available!
I'm pleased to announce that PTC Modeler 10.1 is now available!
New Features:
- SysML 2.0
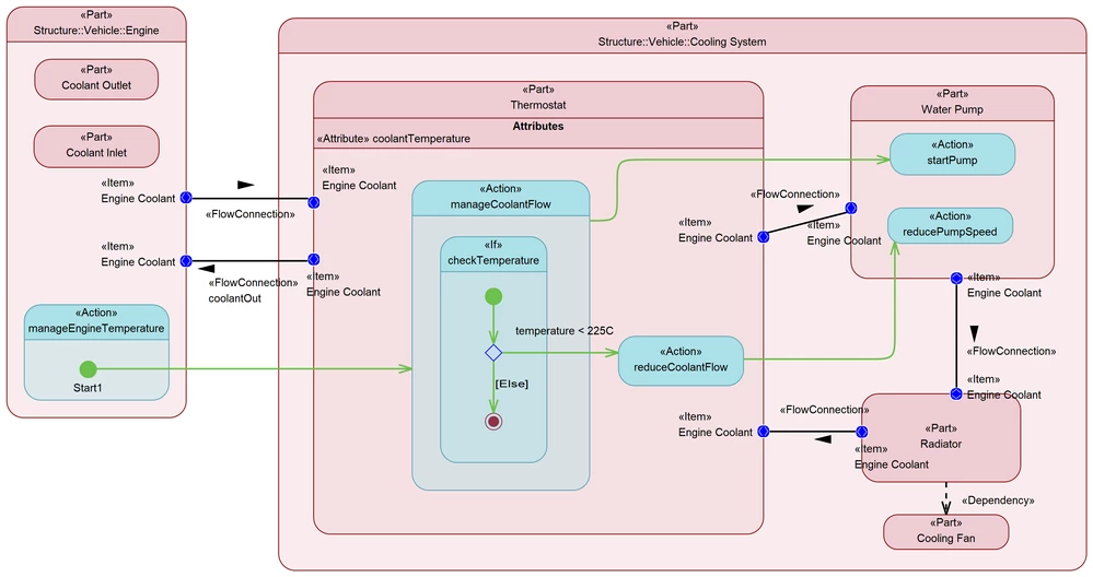
- Powerful capabilities that enable you to easily model, analyze and optimize the functional behavior of a system using SysML 2.0 actions.
- Improvements to SysML 2.0 structure modeling that allow you to model flows, binding connectors as well as display membership relationships on diagrams.
- Usability improvements for easier, more intuitive, model creation, package modeling and package filtering.
- Digital Engineering Thread
- A new traceability report to show design dependencies, and gaps, across PTC Modeler, Codebeamer, RV&S and Windchill PLM, based on OSLC links.
- Easier management of OSLC links over time
- Improved user experience for managing and maintaining OSLC links using the OSLC Link Editor.
- PTC Modeler’s integration with MathWorks Simulink now supports simulation with latest versions 2023a and 2023b.
- Model management
- Easier administration of databases, users and permissions
- Database schema improvements to provide Increased security
- ISO 26262 Certification
- PTC is working with TUVSud to gain ISO 26262 certification for PTC Modeler 10.1, which will further demonstrate suitability for safety-critical design projects.
Software Download (PTC Customers)
What's New Demo Presentation
Image of Structure Model with Actions:


