Solved
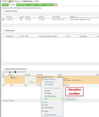
Add iteration numbers to file names in representation
Version: Windchill 11.2
Use Case: Hello, I am looking to see if its possible to add the iteration number in the file stored in the representation;. We downloads the PDFs and steps files thru so it would be helpful to have the iteration also showing to reduce the chances of mixing up.
Description:


