Question
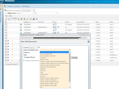
How to select the new Authoring Application option in "New CAD Document"
Hi everybody,
I have already added the new type in wt.epm.EPMAuthoringAppTypeRB by the enumCustomize.bat.

But I can't find the type in "New CAD Document" process.

What should i do?

