WTDOCUMENT CLASSICATION FROM DESKTOP INTEGRATION
Version: Windchill 13.0
Use Case: Classification of multiple documents from Desktop Integration
Description:
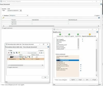
Hi everyone, do you know if with Desktop Integration, when you select multiple documents from local and drag them into Windchill, it is possible to assign the classification immediately in the interface? The same behavior that happens for the selection of the softype would be needed, which is rightly always the same for all documents dragged in that operation. At the moment it allows me to assign it only if I do it for one document at a time.
The attribute appears in the column selection but then you don't see it

ty,Matteo

